
An AI-powered employee engagement company faced challenges like limited manual searches, lack of personalization, no voice interface, slow external data retrieval, and outdated event updates, significantly reducing user engagement and accessibility.
Â
The company struggled to deliver a seamless event discovery experience for employees. Manual searches limited engagement, while the absence of personalization made recommendations largely irrelevant. Without a voice-based interface, accessibility suffered. Slow and inconsistent event data retrieval from external sources, coupled with no real-time updates, left users with outdated information and hindered the company’s ability to provide interactive, intelligent, and scalable event exploration.
Â
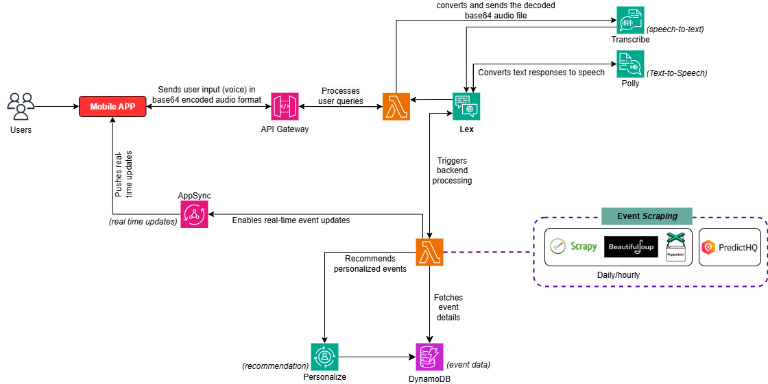
CloudifyOps implemented an AI-powered event discovery chatbot using AWS voice, personalization, and serverless technologies. Amazon Lex, Transcribe, and Polly enabled fast, accurate voice interactions, while DynamoDB and Scrapy ensured >90% event data accuracy. AWS Personalize delivered highly relevant recommendations, boosting satisfaction to 75%+. Serverless Lambda and API Gateway scaled to hundreds of sessions, reducing costs by 30%. Security was maintained with IAM, encryption, and Secrets Manager, achieving <10s response times and real-time discovery from day one.

CloudifyOps enhanced the company’s event discovery through an AI-powered chatbot leveraging AWS services. Using Amazon Lex, Transcribe, and Polly, it enabled intelligent voice interactions, while DynamoDB and Personalize delivered real-time, user-specific event suggestions. Lambda, AppSync, and CloudFront ensured secure, scalable, and low-latency performance, transforming employee engagement around events.
CloudifyOps Pvt Ltd, Ground Floor, Block C, DSR Techno Cube, Survey No.68, Varthur Rd, Thubarahalli, Bengaluru, Karnataka 560066
CloudifyOps Pvt Ltd, Cove Offices OMR, 10th Floor, Prince Infocity 1, Old Mahabalipuram Road, 50,1st Street, Kandhanchavadi, Perungudi, Chennai, Tamil Nadu - 600096
CloudifyOps Inc.,
200, Continental Dr Suite 401,
Newark, Delaware 19713,
United States of America
Copyright 2025 CloudifyOps. All Rights Reserved
